基本概述
JVM
JVMJava虛擬機是Java語言底層實現的基礎,對Java語言感興趣的人都應對Java虛擬機有個大概的了解。這有助於理解Java語言的一些性質,也有助於使用Java語言。對於要在特定平台上實現Java虛擬機的軟體人員,Java語言的編譯器作者以及要用硬體晶片實現Java虛擬機的人來說,則必須深刻理解Java虛擬機的規範。另外,如果你想擴展Java語言,或是把其它語言編譯成Java語言的位元組碼,你也需要深入地了解Java虛擬機。
數據類型
JVMbyte://1位元組有符號整數的補碼
short://2位元組有符號整數的補碼
int://4位元組有符號整數的補碼
long://8位元組有符號整數的補碼
float://4位元組IEEE754單精度浮點數
double://8位元組IEEE754雙精度浮點數
char://2位元組無符號Unicode字元
Java類型檢查都是在編譯時完成的。上面列出的原始數據類型的數據在Java執行時不需要用硬體標記。操作這些原始數據類型數據的位元組碼(指令)本身就已經指出了運算元的數據類型,例如iadd、ladd、FADD和dadd指令都是把兩個數相加,其運算元類型別是int、long、float和double。虛擬機沒有給boolean(布爾)類型設定單獨的指令。boolean型的數據是由integer指令,包括integer返回來處理的。boolean型的數組則是用byte數組來處理的。虛擬機使用IEEE754格式的浮點數。不支持IEEE格式的較舊的計算機,在運行Java數值計算程式時,可能會非常慢。
虛擬機支持的其它數據類型包括:
object//對一個Javaobject(對象)的4位元組引用
returnAddress//4位元組,用於jsr/ret/jsr-w/ret-w指令
註:Java數組被當作object處理。
虛擬機的規範對於object內部的結構沒有任何特殊的要求。在Sun公司的實現中,對object的引用是一個句柄,其中包含一對指針:一個指針指向該object的方法表,另一個指向該object的數據。用Java虛擬機的位元組碼錶示的程式應該遵守類型規定。Java虛擬機的實現應拒絕執行違反了類型規定的位元組碼程式。Java虛擬機由於位元組碼定義的限制似乎只能運行於32位地址空間的機器上。但是可以創建一個Java虛擬機,它自動地把位元組碼轉換成64位的形式。從Java虛擬機支持的數據類型可以看出,Java對數據類型的內部格式進行了嚴格規定,這樣使得各種Java虛擬機的實現對數據的解釋是相同的,從而保證了Java的與平台無關性和可
移植性。
規格描述
JVMJVM定義了控制Java代碼解釋執行和具體實現的五種規格,它們是:
JVM指令系統
JVM暫存器
JVM棧結構
JVM碎片回收堆
JVM存儲區
指令系統
JVMJava指令系統是以Java語言的實現為目的設計的,其中包含了用於調用方法和監視多先程系統的指令。Java的8位操作碼的長度使得JVM最多有256種指令,已使用了160多種操作碼。
所有的CPU均包含用於保存系統狀態和處理器所需信息的暫存器組。如果虛擬機定義較多的暫存器,便可以從中得到更多的信息而不必對棧或記憶體進行訪問,這有利於提高運行速度。然而,如果虛擬機中的暫存器比實際CPU的暫存器多,在實現虛擬機時就會占用處理器大量的時間來用常規存儲器模擬暫存器,這反而會降低虛擬機的效率。針對這種情況,JVM只設定了4個最為常用的暫存器。它們是:
pc程式計數器
optop運算元棧頂指針
frame當前執行環境指針
vars指向當前執行環境中第一個局部變數的指針所有暫存器均為32位。pc用於記錄程式的執行。optop,frame和vars用於記錄指向Java棧區的指針。
棧結構
JVM局部變數
執行環境
運算元棧
局部變數用於存儲一個類的方法中所用到的局部變數。vars暫存器指向該變數表中的第一個局部變數。
執行環境用於保存解釋器對Java位元組碼進行解釋過程中所需的信息。它們是:上次調用的方法、局部變數指針和運算元棧的棧頂和棧底指針。執行環境是一個執行一個方法的控制中心。例如:如果解釋器要執行iadd(整數加法),首先要從frame暫存器中找到當前執行環境,而後便從執行環境中找到運算元棧,從棧頂彈出兩個整數進行加法運算,最後將結果壓入棧頂。
運算元棧用於存儲運算所需運算元及運算的結果。
碎片回收堆
JVM在Java語言中,除了new語句外沒有其他方法為一對象申請和釋放記憶體。對記憶體進行釋放和回收的工作是由Java運行系統承擔的。這允許Java運行系統的設計者自己決定碎片回收的方法。在SUN公司開發的Java解釋器和Hot Java環境中,碎片回收用後台執行緒的方式來執行。這不但為運行系統提供了良好的性能,而且使程式設計人員擺脫了自己控制記憶體使用的風險。
JVM有兩類存儲區:常量緩衝池和方法區。常量緩衝池用於存儲類名稱、方法和欄位名稱以及串常量。方法區則用於存儲Java方法的位元組碼。對於這兩種存儲區域具體實現方式在JVM規格中沒有明確規定。這使得Java應用程式的存儲布局必須在運行過程中確定,依賴於具體平台的實現方式。
JVM是為Java位元組碼定義的一種獨立於具體平台的規格描述,是Java平台獨立性的基礎。JVM還存在一些限制和不足,有待於進一步的完善,但無論如何,JVM的思想是成功的。
對比分析:如果把Java原程式想像成C++原程式,Java原程式編譯後生成的位元組碼就相當於C++原程式編譯後的80x86的機器碼(二進制程式檔案),JVM虛擬機相當於80x86計算機系統,Java解釋器相當於80x86CPU。在80x86CPU上運行的是機器碼,在Java解釋器上運行的是Java位元組碼。
Java解釋器相當於運行Java位元組碼的“CPU”,但該“CPU”不是通過硬體實現的,而是用軟體實現的。Java解釋器實際上就是特定的平台下的一個應用程式。只要實現了特定平台下的解釋器程式,Java位元組碼就能通過解釋器程式在該平台下運行,這是Java跨平台的根本。當前,並不是在所有的平台下都有相應Java解釋器程式,這也是Java並不能在所有的平台下都能運行的原因,它只能在已實現了Java解釋器程式的平台下運行。
體系結構
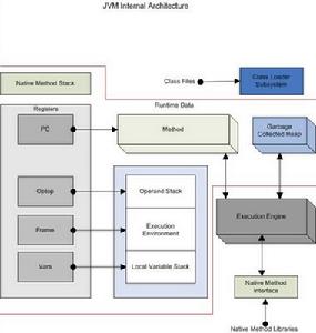
JVMJVM的每個實例都有一個它自己的方法域和一個堆,運行於JVM內的所有的執行緒都共享這些區域;當虛擬機裝載類檔案的時候,它解析其中的二進制數據所包含的類信息,並把它們放到方法域中;當程式運行的時候,JVM把程式初始化的所有對象置於堆上;而每個執行緒創建的時候,都會擁有自己的程式計數器和Java棧,其中程式計數器中的值指向下一條即將被執行的指令,執行緒的Java棧則存儲為該執行緒調用Java方法的狀態;本地方法調用的狀態被存儲在本地方法棧,該方法棧依賴於具體的實現。
執行引擎處於JVM的核心位置,在Java虛擬機規範中,它的行為是由指令集所決定的。儘管對於每條指令,規範很詳細地說明了當JVM執行位元組碼遇到指令時,它的實現應該做什麼,但對於怎么做卻言之甚少。Java虛擬機支持大約248個位元組碼。每個位元組碼執行一種基本的CPU運算,例如,把一個整數加到暫存器,子程式轉移等。Java指令集相當於Java程式的彙編語言。
Java指令集中的指令包含一個單位元組的操作符,用於指定要執行的操作,還有0個或多個運算元,提供操作所需的參數或數據。許多指令沒有運算元,僅由一個單位元組的操作符構成。
虛擬機的內層循環的執行過程如下:
do{
取一個操作符位元組;
根據操作符的值執行一個動作;
}while(程式未結束)
由於指令系統的簡單性,使得虛擬機執行的過程十分簡單,從而有利於提高執行的效率。指令中運算元的數量和大小是由操作符決定的。如果運算元比一個位元組大,那么它存儲的順序是高位位元組優先。例如,一個16位的參數存放時占用兩個位元組,其值為:
第一個位元組*256+第二個位元組位元組碼。
指令流一般只是位元組對齊的。指令tableswitch和lookup是例外,在這兩條指令內部要求強制的4位元組邊界對齊。對於本地方法接口,實現JVM並不要求一定要有它的支持,甚至可以完全沒有。Sun公司實現Java本地接口(JNI)是出於可移植性的考慮,當然也可以設計出其它的本地接口來代替Sun公司的JNI。但是這些設計與實現是比較複雜的事情,需要確保垃圾回收器不會將那些正在被本地方法調用的對象釋放掉。
Java的堆是一個運行時數據區,類的實例(對象)從中分配空間,它的管理是由垃圾回收來負責的:不給程式設計師顯式釋放對象的能力。Java不規定具體使用的垃圾回收算法,可以根據系統的需求使用各種各樣的算法。
Java方法區與傳統語言中的編譯後代碼或是Unix進程中的正文段類似。它保存方法代碼(編譯後的java代碼)和符號表。在當前的Java實現中,方法代碼不包括在垃圾回收堆中,但計畫在將來的版本中實現。每個類檔案包含了一個Java類或一個Java界面的編譯後的代碼。可以說類檔案是Java語言的執行代碼檔案。為了保證類檔案的平台無關性,Java虛擬機規範中對類檔案的格式也作了詳細的說明。其具體細節請參考Sun公司的Java虛擬機規範。
JVMpc: Java程式計數器;
optop: 指向運算元棧頂端的指針;
frame: 指向當前執行方法的執行環境的指針;
vars: 指向當前執行方法的局部變數區第一個變數的指針。
在上述體系結構圖中所說的是第一種,即程式計數器,每個執行緒一旦被創建就擁有了自己的程式計數器。當執行緒執行Java方法的時候,它包含該執行緒正在被執行的指令的地址。但是若執行緒執行的是一個本地的方法,那么程式計數器的值就不會被定義。
Java虛擬機的棧有三個區域:局部變數區、運行環境區、運算元區。
局部變數
JVM運行環境區:在運行環境中包含的信息用於動態連結,正常的方法返回以及異常捕捉。
動態連結:運行環境包括對指向當前類和當前方法的解釋器符號表的指針,用於支持方法代碼的動態連結。方法的class檔案代碼在引用要調用的方法和要訪問的變數時使用符號。動態連結把符號形式的方法調用翻譯成實際方法調用,裝載必要的類以解釋還沒有定義的符號,並把變數訪問翻譯成與這些變數運行時的存儲結構相應的偏移地址。動態連結方法和變數使得方法中使用的其它類的變化不會影響到本程式的代碼。
正常的方法返回:如果當前方法正常地結束了,在執行了一條具有正確類型的返回指令時,調用的方法會得到一個返回值。執行環境在正常返回的情況下用於恢復調用者的暫存器,並把調用者的程式計數器增加一個恰當的數值,以跳過已執行過的方法調用指令,然後在調用者的執行環境中繼續執行下去。
異常捕捉
JVM當異常發生時,Java虛擬機採取如下措施:
1、檢查與當前方法相聯繫的catch子句表。每個catch子句包含其有效指令範圍,能夠處理的異常類型,以及處理異常的代碼塊地址。
2、與異常相匹配的catch子句應該符合下面的條件:造成異常的指令在其指令範圍之內,發生的異常類型是其能處理的異常類型的子類型。如果找到了匹配的catch子句,那么系統轉移到指定的異常處理塊處執行;如果沒有找到異常處理塊,重複尋找匹配的catch子句的過程,直到當前方法的所有嵌套的catch子句都被檢查過。
3、由於虛擬機從第一個匹配的catch子句處繼續執行,所以catch子句表中的順序是很重要的。因為Java代碼是結構化的,因此總可以把某個方法的所有的異常處理器都按序排列到一個表中,對任意可能的程式計數器的值,都可以用線性的順序找到合適的異常處理塊,以處理在該程式計數器值下發生的異常情況。
4、如果找不到匹配的catch子句,那么當前方法得到一個“未截獲異常”的結果並返回到當前方法的調用者,好像異常剛剛在其調用者中發生一樣。如果在調用者中仍然沒有找到相應的異常處理塊,那么這種錯誤將被傳播下去。如果錯誤被傳播到最頂層,那么系統將調用一個預設的異常處理塊。
運算元棧區
JVM每個原始數據類型都有專門的指令對它們進行必須的操作。每個運算元在棧中需要一個存儲位置,除了long和double型,它們需要兩個位置。運算元只能被適用於其類型的操作符所操作。例如,壓入兩個int類型的數,如果把它們當作是一個long類型的數則是非法的。在Sun的虛擬機實現中,這個限制由位元組碼驗證器強制實行。但是,有少數操作(操作符dupe和swap),用於對運行時數據區進行操作時是不考慮類型的。
本地方法棧,當一個執行緒調用本地方法時,它就不再受到虛擬機關於結構和安全限制方面的約束,它既可以訪問虛擬機的運行期數據區,也可以使用本地處理器以及任何類型的棧。例如,本地棧是一個C語言的棧,那么當C程式調用C函式時,函式的參數以某種順序被壓入棧,結果則返回給調用函式。在實現Java虛擬機時,本地方法接口使用的是C語言的模型棧,那么它的本地方法棧的調度與使用則完全與C語言的棧相同。
運行過程
對虛擬機的各個部分進行了比較詳細的說明,下面通過一個具體的例子來分析它的運行過程。虛擬機通過調用某個指定類的方法main啟動,傳遞給main一個字元串數組參數,使指定的類被裝載,同時連結該類所使用的其它的類型,並且初始化它們。例如對於程式:
JVM{
public static void main(String[] args)
{
System.out.println("Hello World!");
for (int i = 0; i < args.length; i++ )
{
System.out.println(args);
}
}
}
編譯後在命令行模式下鍵入: java HelloApp run virtual machine 將通過調用HelloApp的方法main來啟動java虛擬機,傳遞給main一個包含三個字元串"run"、"virtual"、"machine"的數組。略述虛擬機在執行HelloApp時可能採取的步驟。
開始試圖執行類HelloApp的main方法,發現該類並沒有被裝載,也就是說虛擬機當前不包含該類的二進制代表,於是虛擬機使用classloader試圖尋找這樣的二進制代表。如果這個進程失敗,則拋出一個異常。類被裝載後同時在main方法被調用之前,必須對類HelloApp與其它類型進行連結然後初始化。連結包含三個階段:檢驗,準備和解析。檢驗檢查被裝載的主類的符號和語義,準備則創建類或接口的靜態域以及把這些域初始化為標準的默認值,解析負責檢查主類對其它類或接口的符號引用,在這一步它是可選的。類的初始化是對類中聲明的靜態初始化函式和靜態域的初始化構造方法的執行。一個類在初始化之前它的父類必須被初始化。
JVM振動電機
德國JVM是歐洲著名的振動電機製造商,其產品有振動電機,振動器及勵磁器等產品,廣泛地套用於鋼鐵、電力及港口等行業.
JVM振動電機
