基本概念
什麼是EPC
EPC(Electronic Product Code)即電子產品編碼,是一種編碼系統。它建立在EAN.UCC(即全球統一標識系統)條型編碼的基礎之上,並對該條形編碼系統做了一些擴充,用以實現對單品進行標誌。
EPC編碼體系
EPC編碼的一個重要特點是:該編碼是針對單品的。它的基礎是EAN.UCC,並在EAN.UCC基礎上進行擴充。根據EAN.UCC體系,EPC編碼體系也分為5種:
(1)SGTIN :Serialized Global Trade Identification Number
(2)SGLN:Serialized Global Location Number
(3)SSCC:Serial Shipping Container Code
(4)GRA:Global returnable Asset Identifier
(5)GIAI:Global Individual Asset Identifier
EPC標籤比特流編碼
EPC標籤的碼數據包括2部分:可變長的碼頭和值序列,如圖:
EPC標籤比特流編碼編碼舉例
EPC編碼長度(在標準1.1版本中)分為64bits,96bits2種類型。64bits的編碼碼頭為2bits,而96bits的編碼的碼頭為8bits。並且如果以後需要使用碼頭大於8bits的編碼,可以進行擴充。每種長度的編碼又根據碼頭的值,可以有絡乾種不同的編碼方式。以64bits的SGTIN舉例如下:
編碼舉例當前,出於成本等因素的考慮,參與EPC測試所使用的編碼標準採用的是64位數據結構,未來將採用96位的編碼結構。
EPC結構框架
該框架基於RFID技術、Internet技術以及EPC體系,包括各種硬體和服務性軟體系統
目標
(1)制定相關標準,目標是:在貿易夥伴之間促進數據和實物的交換;鼓勵改革。
(2)全球化的標準:使得該框架可以適用在任何地方。
(3)開放的系統:所有的接口均按開放的標準來實現。
(4)平台獨立性:該框架可以在不同軟、硬體平台上實現。
(5)可測量性和可延伸性:可以對用戶的需求進行相應的配製;支持整個供應鏈;提供了一個數據類型和操作的核心,同時也提供了為了某種目的而擴展核心的方法;標準是可以擴展的。
(6)安全性:該框架被設計為可以全方位地提升企業的操作安全性。
(7)私秘性:該框架被設計為可以為個人和企業提供數據的保密性。
(8)工業結構和標準:該框架被設計為符合工業結構和標準並對其進行補充。
框架結構:
框架結構EPC編碼原則
1、惟一性
EPC提供對實體對象的全球惟一標識,一個EPC代碼只標識一個實體對象。為了確保實體對象的惟一標識的實現,EPCglobal採取了以下措施:
(1)足夠的編碼容量 :從世界人口總數(大約60億)到大米總粒數(粗略估計1億億粒),EPC有足夠大的地址空間來標識所有這些對象。
(2)組織保證 :必須保證EPC編碼分配的惟一性並尋求解決編碼衝突的方法,EPCglobal通過全球各國編碼組織來負責分
工作流程配各國的EPC代碼,建立相應的管理制度。
(3)使用周期 :對一般實體對象,使用周期和實體對象的生命周期一致。對特殊的產品,EPC代碼的使用周期是永久的。
2、簡單性
EPC的編碼既簡單又能同時提供實體對象的惟一標識。
以往的編碼方案,很少能被全球各國各行業廣泛採用,原因之一是編碼的複雜導致不適用。
3、可擴展性
EPC編碼留有備用空間,具有可擴展性。
EPC地址空間的是可發展的,具有足夠的冗餘,確保了EPC系統的升級和可持續發展。
4、保密性與安全性
EPC編碼與安全和加密技術相結合,具有高度的保密性和安全性。
保密性和安全性是配置高效網路的首要問題之一。安全的傳輸、存儲和實現是EPC能否被廣泛採用的基礎。
EPC網路
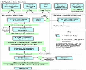
EPC網路是一個能夠實現供應鏈中的商品快速自動識別以及信息共享的框架。EPC網路使供應鏈中商品信息真實可見,從而使組織機構更加高效地運轉。通過採用多種技術手段,EPCglobal網路為在供應鏈中識讀EPC所標識的貿易項目、並且在貿易夥伴之間共享項目項目信息提供了一種機制。
EPC網路使用射頻技術(RFID)實現供應鏈中貿易項信息的真實可見性。它由五個基本要素組成:產品電子代碼(EPC)、射頻識別系統(EPC標籤和識讀器)、發現服務(包括ONS)、 EPC中間件、 EPC信息服務(EPCIS)。
技術屬性
EPC代碼是由標頭、廠商識別代碼、對象分類代碼、序列號等數據欄位組成的一組數字。具體結構如下表所示,具有以下特性:
· 科學性:結構明確,易於使用、維護。
· 兼容性:EPC編碼標準與目前廣泛套用的EAN.UCC編碼標準是兼容的,GTIN是EPC編碼結構中的重要組成部分,目前廣泛使用的GTIN、SSCC、GLN等都可以順利轉換到EPC中去。
· 全面性:可在生產、流通、存儲、結算、跟蹤、召回等供應鏈的各環節全面套用。
· 合理性:由EPCglobal、各國EPC管理機構(中國的管理機構稱為EPCglobal China)、被標識物品的管理者分段管理、共同維護、統一套用,具有合理性。
· 國際性:不以具體國家、企業為核心,編碼標準全球協商一致,具有國際性。
· 無歧視性:編碼採用全數字形式,不受地方色彩、語言、經濟水平、政治觀點的限制, 是無歧視性的編碼。
技術優勢
EPC技術的好處
因為EPC網路實現了供應鏈中貿易項信息的真實可見性,讓組織運作更具效率。確切的說,通過高效的、顧客驅動的運作,供應鏈中諸如貿易項的位置、數目等即時信息會保證組織對顧客需求做出更靈敏的反應。
EPC標籤會取代條碼
EPC標籤實現了自動的,無需在視線範圍內的識別。EPC這一令人激動的技術有可能會成為商品唯一識別的新標準,但它的實現仍需假以時日,須靠市場和消費者的需求來推動EPC的使用。 我們將長期生活在條碼和EPC標籤共存的世界中。
EPC網路的開發和商業化是一項全球性行動
EPC網路從它誕生伊始就是一項全球性行動。在開發 EPC 網路的過程中,總部位於麻省理工學院的 Auto-ID 實驗室作了以下工作:
1. 主持在全球五個最重要的大學之間開展的研究。
2. 得到了世界上 100 多家最主要的公司的贊助,這些公司代表了各行各業的不同需求和利益。
EPCglobal 秉承了 EAN.UCC 傳統。而且, EAN 和 UCC代表著世界範圍內 100 多個成員組織,這些成員組織擁有遍布 102 個國家的 100 多萬成員。
EPC網路能夠為快速消費品以外的行業提供解決方案
當今在大多數行業中,已經有很多在供應鏈中如何實施EPC網路的成功案例。例如,縱觀所有的垂直行業,EPC網路帶來的前景是:通過更加快速和準確的發貨和收貨流程來減少庫存,降低分銷成本,加快交貨,並提高分揀和包裝操作的效率。另一個例子是在醫療保健領域,通過更加準確的跟蹤能力,EPC網路有助於消滅假冒偽劣藥品。在政府部門中,EPC網路能為不同機構提供資產管理平台。此外,還有很多潛在可以使用EPC網路的場合。基於上述原因,如果EPC技術可以橫跨整個垂直產業, EPCglobal鼓勵不同組織利用這一有利條件獲利。
EPCglobal組織
EPCglobal是國際物品編碼協會EAN和美國統一代碼委員會( UCC )的一個合資公司。它是一個受業界委託而成立的非盈利組織,負責 EPC網路的全球化標準,以便更加快速、自動、準確地識別供應鏈中商品。 EPCglobal的目的是促進 EPC 網路在全球範圍內更加廣泛地套用。 EPC網路由自動識別中心開發,其研究總部設在麻省理工學院,並且還有全球頂尖的5所研究型大學的實驗室參與。 2003 年10月31日以後,自動識別中心的管理職能正式停止,其研究功能併入自動識別實驗室 。 EPCglobal將繼續與自動識別實驗室密切合作,以改進EPC技術使其滿足將來自動識別的需要。
EPCglobal概述
EPCglobal的主要職責是在全球範圍內對各個行業建立和維護EPC網路,保證供應鏈各環節信息的自動、實時識別採用全球統一標準。通過發展和管理EPC網路標準來提高供應鏈上貿易單元信息的透明度與可視性,以此來提高全球供應鏈的運作效率。
EPCglobal是一個中立的、非贏利性標準化組織。EPCglobal由EAN和UCC兩大標準化組織聯合成立,它繼承了EAN.UCC與產業界近30年的成功合作傳統。
EPCglobal 網路
EPCglobal 網路是實現自動即時識別和供應鏈信息共享的網路平台。通過EPCglobal 網路,提高供應鏈上貿易單元信息的透明度與可視性,以此各機構組織將會更有效運行。通過整合現有信息系統和技術,EPCglobal 網路將提供對全球供應
EPCglobal鏈上貿易單元即時準確自動的識別和跟蹤。
Auto-ID中心以美國麻省理工大學(MIT)為領隊,在全球擁有實驗室。 Auto-ID中心構想了物聯網的概念,這方面的研究得到100多家國際大公司的通力支持。企業和用戶是EPCglobal 網路的最終受益者,通過EPCglobal 網路,企業可以更高效彈性地運行,可以更好地實現基於用戶驅動的運營管理。
EPCglobal服務
EPCglobal為期望提高其有效供應鏈管理的企業提供了下列服務:
· 分配、維護和註冊EPC管理者代碼;
· 對用戶進行EPC技術和EPC網路相關內容的教育和培訓;
· 參與EPC商業套用案例實施和EPCglobal網路標準的制訂;
· 參與EPCglobal網路、網路組成、研究開發和軟體系統等的規範制訂和實施。
· 引領EPC研究方向;
· 認證和測試;
· 與其他用戶共同進行試點和測試。
EPCglobal系統成員
EPCglobal 將系統成員大體分為兩類:終端成員和系統服務商。終端成員包括製造商、零售商、批發商、運輸企業和政府組織。一般來說,終端成員就是在供應鏈中有物流活動的組織。而系統服務商是指那些給終端用戶提供供應鏈物流服務的組織機構,包括軟體和硬體廠商,系統集成商和培訓機構等。
EPCglobal在全球擁有上百家成員。
EPCglobal入會註冊包內容及成為EPCglobal會員的優勢
EPCglobal入會註冊是獲得EPC Global網路訪問權的第一步。入會註冊包括:
1 .獲得 EPC 廠商識別代碼,為其托盤、包裝箱、資產和單件物品分配全球唯一對象分類代碼和系列號。
2 .獲得一個用戶代碼和安全密碼,通過 “ 電子屋 ” ( eroom )隨時訪問地區或全球的 EPC 網路和無版稅的 EPC 系統。
3 .第一時間參與 EPCglobal 有關技術的研發、套用,參加各標準工作組的工作,獲得 EPCglobal 有關技術資料。
4 .使用 EPCglobal China 的相關技術資源,與 EPCglobal China 的專家進行技術交流。
5 .參加 EPCglobal China 舉辦的市場推廣活動。
6 .參加 EPCglobal China 組織的宣傳、教育和培訓活動,了解 EPC 發展的最新進展,並與其他系統成員一起分享 EPC 的商業實施案例。
7 .直接和那些早期接納 EPC 現在也加入了 EPCglobal China 的用戶取得聯繫並相互交流。
8 .可優先被推薦參與 EPCglobal 舉辦的活動。
9 .成為 EPCglobal China 網站的高級會員,下載有關技術資料。
10 .對 EPCglobal China 的工作提出建議。
會員需要的花費
參照已開發國家(美國)和鄰近地區(香港)的EPC收費標準,提出我國的EPC註冊收費標準。
對於高級會員和終端用戶,相關收費事宜請與EPCglobal中國聯繫,聯繫電話:(010)62367758
EPCglobal的管理架構
EPCglobal管理委員會-由來自UCC 、 EAN 、 MIT 、終端用戶和系統集成商的代表組成。
EPCglobal主席-對全球官方議會組和UCC與EAN的CEO負責。
EPCglobal員工-與各行業代表合作,促進技術標準的提出和推廣、管理公共策略、開展推廣和交流活動並進行行政管理。
架構評估委員會(ARC)-作為EPCglobal管理委員會的技術支持,向EPCglobal主席做出報告,從整個EPCglobal的相關構架來評價和推薦重要的需求。
商務推動委員會(BSC)-,針對終端用戶的需求以及實施行動來指導所有商務行為組和工作組
國家政策推動委員會(PPSC)-對所有行為組和工作組的國家政策發布(例如安全隱私等)進行籌劃和指導。
技術推動委員會(TSC)-對所有工作組所從事的軟體、硬體和技術活動進行籌劃和指導。
行動組(商務和技術)-規劃商業和技術願景,以促進標準發展進程。商務行為組明確商務需求
匯總所需資料並根據實際情況,使組織對事務達成共識。技術行為組以市場需求為導向促進技術標準的發展。
工作組-是行為組執行其事務的具體組織。工作組是行為組的下屬組織(可能其成員來自多個不同的行為組),經行為組的許可,組織執行特定的任務。
Auto-ID 實驗室-由Auto-ID中心發展而成,總部設在美國麻省理工大學,與其他五所學術研究處於世界領先的大學通力合作研究和開發EPCglobal網路及其套用。(這五所大學分別是:英國劍橋大學,澳大利亞阿德萊德大學,日本慶應大學、中國復旦大學和瑞士聖加侖大學。)
提供(相關的)教育或培訓
EPCglobal China將為EPC網路提供廣泛的套用和技術支持。其中包全國範圍各個產業的全球化的技術和套用標準、教育和培訓,以及認證和遵守的規章。相關產品
EPC編碼器,EPC絕對值編碼器,EPC線性編碼器,EPC聯軸器及附屬檔案
EPC標籤幫助COVAP追蹤火腿生產全程
COVAP,西班牙南部 Andalusia 地區一家農業合作社,現採用無源超高頻(UHF)RFID 標籤追蹤優質火腿 - 伊比利亞火腿。
COVAP 是 Andalusia 地區最大的工農業合作社,08 年的銷售額達 4.44 億美元,COVAP 最早在其奶製造部門採用 RFID 技術。試點項目結束後,合作社安裝了 RFID 系統,每天控制 1,300 個貨盤的移動。合作社現在追蹤火腿從屠殺廠到多個準備和食物加工流程。COVAP 計畫這個套用至少得運行三年 - 火腿的生產和整個內部生產流程整套數據收集所需的時間。
這個套用是歐盟贊助 BRIDGE 研究項目的組成部分,BRIDGE 項目的宗旨是促進 RFID 和 EPCglobal 技術在全球的套用。COVAP 試點項目,BRIDGE Work Package 8(RFID 在製造流程的套用)的一部分,於 2008 年 11 月啟動,09 年 7 月結束。
Alexandra Brintrup 是 BRIDGE 項目合作機構 - 構劍橋大學信息和自動實驗室的領軍人物。她稱,COVAP 之所以被選擇成為 BRIDGE 項目之一是考慮到其之前採用 RFID 在追蹤保存期較長牛奶的積極經驗。
有多個原因促使合作社希望擴展其 RFID 套用,參與 BRIDGE 項目:減少產品處理時間,逐類控制產品,追蹤每條火腿的生產是否符合食品安全規則。另外,COVAP 看到 RFID 可以幫助公司改進加工流程(每年約處理 300,000 條火腿),及大量的生產變數。通過獲得各個生產階段的單品級可視性和處理三年的生產數據,COVAP 可以提高流程效率,更好地了解生產條件的輕微改變如何影響火腿的味道和質量。
火腿生產過程如下,COVAP 先要屠宰生豬,將豬切成四塊;接著烘乾和處理豬腿;豬腿根據重量和其它因素進行處理、浸鹽和分類。火腿生產管理者根據多個因素判斷每批火腿的確切生產流程,包括豬的種類和豬肉的 PH 值。火腳接著放在溫度可控制地窖里老化,地窖重製火腿手工製造的原始條件。即使溫度的輕微變化也會影響到肉的味道,火腿管理員必須確保每批火腿的質量。
試點項目期間,COVAP 和其技術方案合作商 AT4 Wireless 在選擇RFID 嵌體和設計一個可承受肉加工理流程的標籤之前,開展了大量的測試,包括燒焦火腿表面以控制真菌增長。測試在 AT4 Wireless 實驗室和COVAP 場地開展,候選標籤在多個加工流程進行測試。Germark 最終獲得該項目,目前現在開發標籤的開級版。
現在,COVAP 已在約 5500 只火腿上貼上了初級版的 RFID 標籤。一旦升級版標籤完成開發,合作社計畫在所有的火腿上採用標籤。
最初,標籤的前後兩面都有特殊保護材料。然而,COVAP 和 Germark 認為新標籤將只需在貼肉一側採用這種材料。這樣可以減秒標籤費用,COVAP IT 主管 Santiago Tirado 稱。
豬被切塊和清洗後,COVAP 將 RFID 標籤系在每個火腳的腳踝上,並貼上過去追蹤系統採用的同類條形標籤。COVAP 將繼續採用條形碼作為後備系統。Tirado 稱:“兩套系統相互兼容,條形碼不會產生任何額外費用,我們沒有理由消除它”。
標籤里存儲一個唯一的 ID 碼。火腿的詳細信息,包括原始豬的醫療信息,被保存在一個資料庫里,與 ID 碼相對應。合作社在生產過程 5 個不同點採用 Intermec 閱讀器讀取標籤。最早的標籤讀取發生在屠宰場,標籤貼標直接被讀取。讀取信息用於庫存管理,及啟動追蹤流程。產品接著隨著一條傳送帶經過一個成形通道,擠出血液。在火腿進入通道之前,RFID 閱讀器讀取標籤。接下來,火腿進行浸鹽處理,同樣,浸鹽前標籤再次被讀取。
“每一個讀取點需要不同的天線類型和閱讀器配置,” Tirado解釋稱,“這不是一個即插即用的套用,我們作了大量的測試來選擇和設計閱讀器,最終決定採用近場和遠場天線的結合”。
另一個讀取點在批次過渡階段,在那裡,火腿生產管理人員根據幾個參數,決定將火腿移到哪裡進行進一步加工。
另外,如果需要的話,COVAP 可能將火腿送到一個分類機器,機器根據肉的重量和 PH 值判斷肉的等級。由於 COVAP 經營多個地窖處理火腿,合作社決定採用一台閱讀器,可以從一個地窖移到另一個地窖,而不是在每個地窖門口安裝一台閱讀器。COVAP 在手推車上安裝兩台閱讀器,每台閱讀器各配備 8 支天線。閱讀器的 8 支天線安裝在 12 英尺高的塔架上(與火腿堆同高),可以移經火腿烘乾架(每個架子懸掛 69 只火腿)。平均讀取率 93% - 100% 間。測試期間,批過渡點的讀取率最低,COVAP 後來通過鏇轉火腿架,使每個標籤經過一個天線,提高了讀取率。
COVAP 採用自主軟體集成 RFID 數據。劍橋分散式信息和自動實驗室引導 COVAP 項目,幫助管理項目,開發商業案例和關鍵性能指標。大學採用特殊的模似軟體分析新流程,並將它與條形碼系統相對比。
據 Tirado 稱,這個項目提高了產品可追蹤性,節省了產品的搜尋時間,減少了浪費。此外,公司還消除了一些手工掃描流程,節省了時間和金錢。
相關概念
| 術語 | 簡稱 | 定義 |
| 產品電子代碼 | EPC | 產品電子代碼(EPC)是一種標識方案,通過射頻識別標籤和其它方式普遍地識別物理對象。EPC數據包括可以唯一標識單個對象的EPC代碼,以及為了能夠有效的識讀EPC標籤而設定的濾值(可選)。 |
| 射頻識別系統 | 識別系統包括EPC標籤和EPC識讀器。EPC標籤包含微晶片以及與晶片相連的天線。EPC代碼存儲在該標籤中,標籤套用於貨箱、貨盤和/或貿易項目上。EPC標籤使用射頻識別技術傳送 EPC到識讀器;EPC識讀器通過無線電波與EPC 標籤通信並利用EPC中間件傳輸信息到本地的信息系統。 | |
| EPC中間件 | 管理事件和信息的實時讀取,提供告警,此外還管理那些等待傳送到 EPC IS和其它企業現有信息系統的基本信息。為保證EPC識讀器之間以及由識讀器與信息系統組成的網路之間進行有效的數據通信,EPCglobal正在為相關服務開發軟體接口標準。 | |
| 發現服務 | 使用戶能夠查找與特定 EPC相關的數據並請求訪問該數據的一套服務。對象名稱解析服務( ONS )是“發現服務”的一個部分。 | |
| EPC 信息服務 | EPC IS | 使用戶能夠通過 EPCglobal網路與貿易夥伴交換與EPC相關的數據。 |
企業與EPC
如何實施EPC?
從現在開始就可以為這種技術做準備。從根本上來說,實施 EPC 需要採取三個步驟:
1、組建高級EPC團隊。
2、加入到 EPCglobal,並充分利用EPC網路提供的各種有價值的機會與貿易夥伴進行合作。
3、開始與貿易夥伴分享自己的實施計畫,以便貿易夥伴能夠相應地計畫和修改。
對加入EPCglobal有興趣的公司可聯絡所在國家的EAN成員組織(MO) 。EPCglobal在中華人民共和國境內的唯一代表是EPCglobal China ,負責EPCglobal在中國範圍內EPC的註冊、管理和標準化工作,推廣EPC系統,提供技術支持和培訓EPC系統用戶。企業可作為終端用戶或高級會員加入,並且可以參加所有的行為組。
什麼企業需申請?
以終端用戶身份加入EPCglobal的系統成員企業一旦提出申請,EPCglobal將為其分配EPC廠商識別代碼。
如果企業希望分配EPC代碼給那些需要與外部貿易夥伴共享的對象,那么就需要EPCglobal分配的 EPC廠商識別代碼。EPCglobal網路的軟體和硬體都必須符合EPCglobal標準數據協定。
有哪些方案提供商?如何與之進行合作?
通過成為EPCglobal的會員,公司就能訪問一個關於解決方案提供商、製造商、顧問諮詢的服務網以及EPC網路的詳細內容。EPCglobal達標和認證程式以全球化市場驅動型標準為基礎。EPCglobal 將提供測試套件和將管理軟體(一致性、互操作性和加標籤個體的性能)和硬體(加標籤的貨箱 / 貨盤性能)測試,幫助會員選擇廠商和在其它方面作實施決策。
能為企業推薦廠商嗎?
EPCglobal是標準開發組織。我們對於任何廠商均保持中立,不能提供建議。 EPCglobal將為軟體和硬體供應商提供認證程式,確保EPCglobal達標軟體和硬體部件可以互操作。
EPC編碼會支持當前的GTIN編碼嗎?
是的,會支持。EPCglobal的會員有權將原來的EAN · UCC廠商識別代碼轉化為EPC廠商識別代碼。
